Компания 1С предлагает несколько версий системы электронного документооборота «1С:Документооборот». В чем же разница? Детальное сравнение версий поможет разобраться в этом вопросе.
Проектное управление – один из самых эффективных методов достижения стратегических и управленческих целей, поэтому соответствующий функционал в современной СЭД «1С:Документооборот КОРП» – один из самых востребованных.
- 1С:Документооборот КОРП – основная версия системы, обладает максимальной функциональностью;
- 1С:Документооборот государственного учреждения – версия системы для госсектора. По функциональности полностью совпадает с 1С:Документооборот КОРП, но вместо «Организаций (наши компании)» используется термин «Учреждения». Стоимость несколько ниже, чем у предыдущей, но продается она, соответственно, только для государственных учреждений;
- 1С:Документооборот ПРОФ – система с ограниченными возможностями, «облегченная» версия для небольших компаний, для СЭД с ограниченными требованиями к функционалу, подходит в качестве «базы» для кастомизации и разработки какой-то своей узкоспециализированной системы;
- 1С:Document Management – версия КОРП с двуязычным интерфейсом на русском и английском, с различными вариантами использования языков интерфейса.
Из этих описаний становится понятно, что основных, имеющих явные различия в части функционала версий системы, по сути, две – это версии КОРП и ПРОФ. Поскольку стоимость этих версий достаточно сильно различается, при выборе системы стоит разобраться, какая версия действительно нужна вашей компании.
самые свежие новости 1 раз в месяц
Отличие версий Проф и Корп
|
Возможности |
ПРОФ |
КОРП |
|
Работа с документами и файлами |
||
|
Учет по организациям |
есть |
есть |
|
Учет по вопросам деятельности |
есть |
есть |
|
Учет входящих, исходящих и внутренних документов |
есть |
есть |
|
Учет договоров |
есть |
есть |
|
Учет обращений граждан в соответствии с 59-ФЗ |
есть |
есть |
|
Учет скан-копий оригиналов документов |
есть |
есть |
|
Комплекты документов |
есть |
есть |
|
Многовалютный учет сумм в документах |
есть |
есть |
|
Вывод документов в разных классификационных разрезах |
есть |
есть |
|
Настройка шаблонов документов (нумерация, файлы, реквизиты, шаблон процесса обработки, права доступа и др.) |
есть |
есть |
|
Наименование документа по шаблону |
есть |
есть |
|
Автозаполнение шаблонов файлов |
есть |
есть |
|
Изменение срока действия документов |
есть |
есть |
|
Создание документа на основании нескольких файлов |
есть |
есть |
|
Создание связей между документами |
есть |
есть |
|
Быстрый доступ к файлам связанных документов |
есть |
есть |
|
Автоматическая загрузка файлов из каталогов |
есть |
есть |
|
Сканирование документов |
есть |
есть |
|
Распознавание изображений |
есть |
есть |
|
Печать файлов без открытия в ассоциативном приложении |
есть |
есть |
|
Групповая печать файлов документов |
есть |
есть |
|
Групповое сохранение файлов документов |
есть |
есть |
|
Учет и контроль переадресации входящих документов |
есть |
есть |
|
Учет и контроль передачи документов |
есть |
есть |
|
Коллективная работа с файлами любых типов |
есть |
есть |
|
Хранение файлов в информационной базе и в томах на диске |
есть |
есть |
|
Хранение и контроль версий |
есть |
есть |
|
Общие дополнительные реквизиты и сведения |
есть |
есть |
|
Настройка личного доступа к документам |
есть |
есть |
|
Учет данных в разрезе проектов |
нет |
есть |
|
Многосторонние договоры |
нет |
есть |
|
Множественные состояния документов |
нет |
есть |
|
Штрихкодирование документов и файлов |
нет |
есть |
|
Потоковое сканирование с автоматическим распознаванием штрихкодов |
нет |
есть |
|
Печать регистрационного штампа |
нет |
есть |
|
Учет этапов обработки документов |
нет |
есть |
|
Работа с процессами и задачами |
||
|
Типовые процессы (Рассмотрение, Исполнение, Согласование, Утверждение, Регистрация, Ознакомление) |
есть |
есть |
|
Составные процессы обработки внутренних/входящих/исходящих документов |
есть |
есть |
|
Просмотр процессов единым списком |
есть |
есть |
|
Результат выполнения задач в окне «Мои задачи» |
есть |
есть |
|
Многопредметные процессы |
есть |
есть |
|
Шаблоны процессов |
есть |
есть |
|
Автоподстановка ответственных в шаблоны процессов |
есть |
есть |
|
Добавление предметов и файлов в задачу |
есть |
есть |
|
Подбор сразу нескольких исполнителей в процессах |
есть |
есть |
|
Печать, сохранение и сортировка списка исполнителей процессов Согласование, Ознакомление и Исполнение |
есть |
есть |
|
Последовательное выполнение задач процесса Исполнение |
есть |
есть |
|
Разные сроки согласования для участников процесса |
есть |
есть |
|
Расширение списка согласующих после старта согласования |
есть |
есть |
|
Печать листа согласования с историей |
есть |
есть |
|
Установка сроков процессов с точностью до минут |
есть |
есть |
|
Решение вопросов выполнения задач |
есть |
есть |
|
Отмена выполнения задачи |
есть |
есть |
|
Исключение задач из процессов |
есть |
есть |
|
Ролевая маршрутизация процессов |
есть |
есть |
|
Просмотр всех процессов и задач по предмету или процессу |
есть |
есть |
|
Мониторинг процессов |
нет |
есть |
|
Принятие задач к исполнению |
нет |
есть |
|
Эскалация задач - автоматическое выполнение или перенаправление задачи при наступлении определенного условия |
нет |
есть |
|
Запрет выполнения задачи по условию |
нет |
есть |
|
Выполнение задач по почте |
нет |
есть |
|
Пометка задач флажками |
нет |
есть |
|
Иерархия процессов |
нет |
есть |
|
Прерывание и остановка процессов |
нет |
есть |
|
Перенос сроков выполнения задач |
нет |
есть |
|
Периодические процессы |
нет |
есть |
|
Процессы с отложенным стартом |
нет |
есть |
|
Комплексные процессы |
нет |
есть |
|
Шаблоны комплексных процессов |
нет |
есть |
|
Шаблоны резолюций для руководителей |
нет |
есть |
|
Условия маршрутизации процессов |
нет |
есть |
|
Сложное согласование документов |
нет |
есть |
|
Учет нескольких резолюций по документу |
нет |
есть |
|
Визы согласования |
есть |
есть |
|
Ролевые визы согласования |
есть |
есть |
|
Постановка объектов на контроль: документов, файлов, мероприятий, проектов, корреспондентов, процессов, писем |
нет |
есть |
|
Использование электронной подписи |
||
|
Использование ЭП для подписания и шифрования документов и файлов |
есть |
есть |
|
Подписание ЭП нескольких файлов |
есть |
есть |
|
Шифрование обязательным сертификатом ЭП |
есть |
есть |
|
Работа с несколькими провайдерами ЭП |
есть |
есть |
|
Регистрация личных сертификатов пользователей |
есть |
есть |
|
Проверка сертификата ЭП |
есть |
есть |
|
Статус проверки электронной подписи и сертификата |
есть |
есть |
|
Сохранение пароля сертификата ЭП |
есть |
есть |
|
Проектный учет |
||
|
Управление проектами по контрольным точкам |
нет |
есть |
|
Диаграмма Ганта |
нет |
есть |
|
Автоматический расчет плана проекта (с возможностью отключения) |
нет |
есть |
|
Сводные отчеты по нескольким проектам |
нет |
есть |
|
Учет трудозатрат в разрезе проектов |
нет |
есть |
|
Контроль сроков исполнения |
нет |
есть |
|
Загрузка проектов из Microsoft Project |
нет |
есть |
|
Ведение нормативно-справочной информации |
||
|
Ведение учета по номенклатуре дел |
есть |
есть |
|
Структура организации |
есть |
есть |
|
Банковские счета |
есть |
есть |
|
Привязка номенклатуры дел к подразделениям |
есть |
есть |
|
Учет переходящих из года в год дел |
есть |
есть |
|
Автоматическая генерация регистрационных номеров |
есть |
есть |
|
Нумерация по связанному документу |
есть |
есть |
|
Отказ от регистрации документа |
есть |
есть |
|
Настройка правил учета в разрезе номенклатуры дел |
есть |
есть |
|
Учет передачи дел в архив, уничтожение дел |
есть |
есть |
|
Размещение файлов в томах по условиям |
есть |
есть |
|
Автоматическая очистка устаревших версий |
есть |
есть |
|
Учет товаров и услуг |
есть |
есть |
|
Учет НДС в сумме документа |
есть |
есть |
|
Онлайн-проверка ИНН и КПП контрагента через базу ФНС |
нет |
есть |
|
ОГРН контрагентов |
есть |
есть |
|
Списки рассылки по контрагентам |
есть |
есть |
|
Способы доставки |
есть |
есть |
|
Просмотр всех документов по контрагенту |
есть |
есть |
|
Отчет «Лента контрагента» – вся работа с контрагентом в хронологическом порядке |
есть |
есть |
|
Заполнение реквизитов контрагентов из ЕГРЮЛ |
нет |
есть |
|
Отчет «Досье контрагента» из ЕГРЮЛ и ЕГРИП |
нет |
есть |
|
Категоризация данных |
нет |
есть |
|
Места хранения бумажных документов |
нет |
есть |
|
Расширенные разрезы независимой нумерации |
нет |
есть |
|
Уведомления |
||
|
Подписки на уведомления о событиях |
есть |
есть |
|
Подписки на уведомления об изменении данных |
есть |
есть |
|
Уведомления по SMS, всплывающим окном, на электронную почту |
есть |
есть |
|
Переопределяемые тексты уведомлений |
есть |
есть |
|
Совместная работа сотрудников |
||
|
Учет персональных данных в соответствии со 152-ФЗ |
есть |
есть |
|
Управление согласием на обработку персональных данных |
есть |
есть |
|
Регистрация событий доступа к персональным данным |
есть |
есть |
|
Учет затрат рабочего времени сотрудников |
есть |
есть |
|
Ограничение права доступа к документам и файлам по папкам, видам документов, грифам доступа, вопросам деятельности |
есть |
есть |
|
Управляемое делегирование прав |
есть |
есть |
|
Делегирование прав по областям |
нет |
есть |
|
Рабочие группы |
есть |
есть |
|
Учет недействительных пользователей |
есть |
есть |
|
Инструкции для сотрудников в комплекте поставки |
есть |
есть |
|
Подсказки ввода в карточках документов и проектов |
есть |
есть |
|
Заметки |
есть |
есть |
|
Просмотр адресов на онлайн-картах |
нет |
есть |
|
Звонки и сообщения Skype |
нет |
есть |
|
Звонки по интернет-телефонии |
нет |
есть |
|
Фотографии пользователей |
нет |
есть |
|
Учет отсутствий сотрудников |
нет |
есть |
|
Учет и использование графиков работ |
нет |
есть |
|
Протоколирование работы пользователей |
нет |
есть |
|
Настройка доступности по состоянию |
нет |
есть |
|
Расширенный поиск документов и файлов по реквизитам |
нет |
есть |
|
Рабочий стол руководителя |
нет |
есть |
|
Ранжирование руководителей |
нет |
есть |
|
Ограничение доступа пользователей через веб-серверы |
нет |
есть |
|
Проверка сложности пароля |
нет |
есть |
|
Уведомления программы |
нет |
есть |
|
Автоматическая рассылка отчетов |
нет |
есть |
|
Форум: ссылки на сообщения, разделы и темы форума |
нет |
есть |
|
Работа с мероприятиями |
||
|
Учет мероприятий |
нет |
есть |
|
Раздельное исполнение пунктов протокола мероприятия |
нет |
есть |
|
Учет мероприятий, организованных контрагентами |
нет |
есть |
|
Бронирование помещений |
нет |
есть |
|
Подбор времени и помещений при бронировании |
нет |
есть |
|
Рабочий календарь пользователя |
||
|
Записи рабочего календаря на основании предмета |
нет |
есть |
|
Печать рабочего календаря |
нет |
есть |
|
Напоминания для записей календаря |
нет |
есть |
|
Доступ к рабочим календарям других пользователей |
нет |
есть |
|
Настройка доступного рабочего времени пользователей |
нет |
есть |
|
Повторение событий в календаре |
нет |
есть |
|
Организация мероприятий при помощи календаря |
нет |
есть |
|
Отображение отсутствий сотрудников |
нет |
есть |
|
Встроенная почта |
||
|
Быстрый поиск писем |
нет |
есть |
|
Поиск писем по реквизитам и тексту вложенных файлов |
нет |
есть |
|
Общие почтовые ящики |
нет |
есть |
|
Ведение общих списков рассылки |
нет |
есть |
|
Доступ руководителей к почте своих подчиненных |
нет |
есть |
|
Создание процессов, документов, мероприятий на основании писем |
нет |
есть |
|
Правила автоматического разбора почты |
нет |
есть |
|
Автоматическое создание документов из писем |
нет |
есть |
|
Уведомления о новых письмах |
нет |
есть |
|
Адресная книга с фотографиями |
нет |
есть |
|
Внутренняя маршрутизация писем |
нет |
есть |
|
Шаблоны писем |
нет |
есть |
|
История переписки |
нет |
есть |
|
Автосохранение текста писем |
нет |
есть |
|
Вставка текста без форматирования в html-письмо |
нет |
есть |
|
Ограничение размера внешних исходящих писем |
нет |
есть |
|
Учет переписки в разрезе проектов |
нет |
есть |
|
Централизованное управление правилами переписки |
нет |
есть |
|
Пересылка и перенаправление писем |
нет |
есть |
|
Гиперссылки в письмах |
нет |
есть |
|
Письма в формате iCalendar |
нет |
есть |
|
Поддержка протокола безопасной связи SSL |
нет |
есть |
|
Другие возможности |
||
|
«Легкая» почта |
есть |
есть |
|
Распределенная информационная база |
есть |
есть |
|
Полнотекстовый поиск любых данных |
есть |
есть |
|
Обмен данными с типовыми конфигурациями |
есть |
есть |
|
Отложенные обработчики обновления |
есть |
есть |
|
Дополнительные отчеты и обработки |
есть |
есть |
|
Копирование и очистка пользовательских настроек |
есть |
есть |
|
Быстрая очистка настроек всех пользователей |
есть |
есть |
|
Бесшовная интеграция с типовыми конфигурациями |
есть |
есть |
|
Добавление печатных форм, дополнительных отчетов и обработок |
есть |
есть |
|
Возможность подключить расширения |
есть |
есть |
|
Нагрузочное тестирование |
есть |
есть |
|
Скрытие конфиденциальной информации при передаче информационной базы |
есть |
есть |
|
Метрики |
нет |
есть |
|
Мобильный клиент |
нет |
есть |
|
Использование системы внешнего документооборота: обмен документами в формате ГОСТ Р 53898-2013 между контрагентами |
нет |
есть |
|
Обмен данными: синхронизация нормативно-справочной информации с другими прикладными решениями «1С» |
нет |
есть |
|
Автоматический экспорт замеров производительности |
нет |
есть |
|
Отзывы о работе программы |
есть |
есть |
Функций у системы очень много, но мы все-таки попробуем разобраться, что именно скрывается под той или иной строчкой.
Оптимальное для вас решение подберут эксперты-практики внедрения СЭД на базе 1С. Консультация бесплатноФункционал, который присутствует только в 1С:Документооборот версии КОРП
- Учет данных в разрезе проектов;
- Многосторонние договоры;
- Множественные состояния документов;
- Штрихкодирование документов и файлов;
- Потоковое сканирование с автоматическим распознаванием штрихкодов;
- Печать регистрационного штампа;
- Принятие задач к исполнению;
- Эскалация задач - автоматическое выполнение или перенаправление задачи при наступлении определенного условия;
- Запрет выполнения задачи по условию;
- Выполнение задач по почте;
- Иерархия процессов;
- Прерывание и остановка процессов;
- Перенос сроков выполнения задач;
- Периодические процессы;
- Процессы с отложенным стартом;
- Комплексные процессы;
- Шаблоны комплексных процессов;
- Шаблоны резолюций для руководителей;
- Условия маршрутизации процессов;
- Учет нескольких резолюций по документу;
- Постановка объектов на контроль: документов, файлов, мероприятий, проектов, корреспондентов, процессов, писем;
- Онлайн-проверка ИНН и КПП контрагента через базу ФНС;
- Заполнение реквизитов контрагентов из ЕГРЮЛ;
- Отчет «Досье контрагента» из ЕГРЮЛ и ЕГРИП;
- Категоризация данных;
- Места хранения бумажных документов;
- Расширенные разрезы независимой нумерации;
- Делегирование прав по областям;
- Звонки и сообщения Skype;
- Звонки по интернет-телефонии;
- Фотографии пользователей;
- Учет отсутствий сотрудников;
- Учет и использование графиков работ;
- Протоколирование работы пользователей;
- Настройка доступности по состоянию;
- Расширенный поиск документов и файлов по реквизитам;
- Рабочий стол руководителя;
- Проверка сложности пароля;
- Автоматическая рассылка отчетов;
- Форум: ссылки на сообщения, разделы и темы форума;
- Работа с мероприятиями;
- Рабочий календарь пользователя;
- Встроенная почта;
- Мобильный клиент;
- Обмен данными: синхронизация нормативно-справочной информации с другими прикладными решениями «1С».
Учет данных в разрезе проектов
Проектное управление – один из самых эффективных методов достижения стратегических и управленческих целей, поэтому функционал управления проектами в современной СЭД – один из самых востребованных.
В 1С:Документооборот КОРП можно управлять проектами по контрольным точкам, автоматически рассчитывать план проекта, получать сводные отчеты, вести учет фактических трудозатрат по проектным задачам и проектам в целом, организовать документационное обеспечение проекта, загружать данные из Microsoft Project, а также многое другое.
Многосторонние договоры
Договоры в компаниях бывают обычные, двусторонние, или многосторонние с участием трех и более контрагентов. 1С:Документооборот КОРП предоставляет возможность вести учет таких договоров.
Множественные состояния документов
Документ в одно и то же время может быть, например, согласован, подписан и направлен на исполнение. В версии КОРП можно одновременно отслеживать состояние согласования, утверждения, регистрации, рассмотрения и исполнения, и в зависимости от комбинаций этих состояний регулировать доступность реквизитов для различных групп пользователей, настраивать сложные условия маршрутизации и т.д.
Штрихкодирование документов и файлов
Для оперативного поиска документов и файлов в системе в 1С:Документооборот КОРП предусмотрен функционал штрихкодирования. Пользователю не нужно набивать длинные номера, искать необходимые данные по названиям, достаточно отсканировать штрихкод, и система автоматически откроет необходимый документ или файл.
Потоковое сканирование с автоматическим распознаванием штрихкодов
Продолжением функции штрихкодирования является потоковое сканирование документов. Достаточно положить пачку документов со штрихкодами в потоковый сканер, чтобы система сама все отсканировала и прикрепила нужные сканы к соответствующим карточкам документов.
Печать регистрационного штампа
Входящие документы, полученные по электронной почте, одной командой можно маркировать регистрационным штампом с датой и номером регистрации.
Аудит целевых участков документооборота. Определим готовность к внедрению 1С:ДокументооборотаПринятие задач к исполнению
Для контроля исполнительской дисциплины в системе отслеживаются не только сроки постановки и исполнения задач, но и сроки начала работы по данной задаче. Достаточно нажать кнопку «Принять к исполнению», и система покажет автору, что его задача в работе.
Эскалация задач
Эскалация – автоматическое выполнение или перенаправление задачи при наступлении определенного условия. Позволяет не зацикливать процессы согласования или утверждения, завершать или перенаправлять не исполненные в срок задачи на следующий уровень.
Запрет выполнения задачи по условию
Теперь пользователь сможет выполнить свою задачу только при соблюдении ранее заложенных условий, например, поместив в документ скан-копию оригинала документа.
Выполнение задач по почте
Пользователи 1С:Документооборот КОРП не заходя в систему могут исполнять поручения прямо из письма в Outlook. Это очень полезная функция для тех, кто часто отсутствует в офисе, например, находясь в командировке.
Иерархия процессов
В версии КОРП можно создавать подчиненные бизнес-процессы, привлекая соисполнителей для решения важных вопросов.
Прерывание и остановка процессов
Процесс можно приостановить на некоторое время или прервать совсем, если он создан ошибочно.
Перенос сроков выполнения задач
Для четкого соблюдения исполнительской дисциплины в 1С:Документооборот КОРП предусмотрен механизм переноса сроков задач. При возникновении объективных причин не нужно звонить автору задачи по телефону или писать электронные письма, система зафиксирует запрос о переносе сроков. Автор, прочитав запрос, сможет оперативно принять решение и изменить срок исполнения на тот, который на его взгляд оптимален.
Периодические процессы
В версии КОРП можно поставить процесс на периодическое повторение. Система будет автоматически повторять процесс в соответствии с установленным расписанием.
Процессы с отложенным стартом
Система позволяет отсрочить старт процесса на определенное пользователем время.
Комплексные процессы
Одно из главный преимуществ версии КОРП перед ПРОФ – наличие комплексных процессов, которые позволяют создавать сложнейшие цепочки обработки документов с различными условиями переходов между этапами обработки. Цепочки создаются из комбинации простых, заложенных в систему процессов согласования, утверждения, исполнения, регистрации, ознакомления или рассмотрения с неограниченным количеством шагов.
Комплексные процессы
Шаблоны комплексных процессов
В версии КОРП можно настраивать шаблоны комплексных процессов, заранее закладывая порядок и условия выполнения этапов процесса, определяя исполнителей и сроки.
Шаблоны резолюций для руководителей
Для руководителей предусмотрены шаблоны резолюций, позволяющие рассматривать документы в пару кликов.
Условия маршрутизации процессов
Только в версии КОРП можно использовать условия маршрутизации, привлекая того или иного исполнителя к решению задач в зависимости от условий. Например, финансовый директор будет согласовывать договоры только с суммой более определенной, не тратя время на менее значимые, которые автоматически будут уходить на согласование, например, его подчиненным.
Учет нескольких резолюций по документу
В документе может быть зафиксировано несколько резолюций, например, генерального директора, который отписал документ своему заместителю, который, в свою очередь – своим подчиненным. Все внесенные резолюции можно увидеть непосредственно в карточке документа.
Постановка объектов на контроль
В версии КОРП присутствует очень важный инструмент – контроль исполнительской дисциплины. Документы, файлы, мероприятия, проекты, корреспондентов, процессы или письма можно поставить на контроль, обозначив контрольный срок, что и кого нужно контролировать. По контрольным срокам настраиваются различные уведомления, по результатам контроля в системе существует множество отчетов.
Онлайн-проверка ИНН и КПП контрагента через базу ФНС
Контрагентов можно проверить через базу ФНС на предмет правильности заполнения ИНН и КПП, а также других основных реквизитов.
Заполнение реквизитов контрагентов из ЕГРЮЛ, Отчет «Досье контрагента» из ЕГРЮЛ и ЕГРИП
Правильно заполнить недостающие реквизиты и посмотреть «Досье контрагента» на предмет его надежности можно через ЕГРЮЛ по нажатию одной кнопки.
Категоризация данных
При помощи механизма категоризации можно определить принадлежность документов, файлов, проектов или мероприятий к тем или иным категориям. Есть ручной режим категоризации и автоматический, который действует по заранее определенным правилам. Категории могут быть общие и личные для каждого из пользователей.
Места хранения бумажных документов
В системе 1С:Документооборот КОРП можно определить места хранения бумажных копий и оригиналов документов прямо на схемах помещений с указанием конкретного стеллажа или ячейки.
Расширенные разрезы независимой нумерации
Для автоматического формирования номера документа можно использовать такие аналитики, как День месяца, Номер месяца, Номер квартала, Год (2 или 4 знака), Индекс вида документа, Индекс подразделения, Индекс контрагента, Индекс номенклатуры дел, Индекс проекта, Номер связанного документа или Индекс ответственного. Например, нумератор можно сформировать вот так.
Делегирование прав по областям
Делегировать свои права можно не только в целом, но и по областям – документы и файлы, процессы, переписка, мероприятия и т.д.
Звонки и сообщения Skype, звонки по интернет-телефонии
Позвонить по номеру телефона или написать в Skype можно прямо из системы.
Фотографии пользователей
В адресной книге, переписке и карточке пользователя теперь можно увидеть фотографии пользователей. Необходимый функционал для больших компаний или географически распределенных офисов.
Учет отсутствий сотрудников
В версии КОРП пользователь может отмечать свои отсутствия на рабочем месте с указанием даты, заместителей и причины. На основании отсутствий можно настроить делегирование прав или правила перенаправления электронной почты. Также при постановке задачи отсутствующему пользователю автор увидит соответствующее уведомление и сможет принять решение о необходимости этой задачи.
Учет и использование графиков работ
Для правильной постановки сроков задач и контроля исполнительской дисциплины в компаниях, имеющих офисы в разных часовых поясах или различные графики работы сотрудников по времени, предусмотрены настраиваемые графики работ. Данные графики могут включать перерывы на обед и выполняться с точностью до часов и минут. Признак использования того или иного графика можно установить у подразделений или конкретных пользователей. В зависимости от установленного графика будут рассчитываться конечные сроки в задачах.
Протоколирование работы пользователей
Для контроля безопасности работы в системе, а также для составления статистических отчетов, предусмотрено протоколирование работы пользователей. Можно настраивать место и время хранения протоколов в текстовом виде.
Настройка доступности по состоянию
В зависимости от текущего состояния документа в версии КОРП можно настроить доступность реквизитов и файлов для редактирования групп, подразделений или конкретных пользователей. Можно использовать роли исполнителей или встроенные автоподстановки.
Расширенный поиск документов и файлов по реквизитам
В 1С:Документооборот КОРП предусмотрен расширенный поиск по реквизитам сразу по нескольким типам данных – по внутренним, входящим, исходящим документам и файлам. Функция расширенного поиска дает возможность пользователю выполнять поиск с произвольными условиями и всевозможными логическими операторами, сохранить настроенные условия поиска для дальнейшего использования.
Рабочий стол руководителя
Рабочий стол руководителя содержит только необходимые для работы инструменты – согласовать, подписать, поставить задачу подчиненным, что позволяет сосредоточиться на главных функциях и не отвлекаться на дополнительные невостребованные настройки.
Проверка сложности пароля
Для администраторов системы или службы информационной безопасности будет актуальна настройка сложности пароля пользователя.
Автоматическая рассылка отчетов
Настройка автоматической рассылки отчетов позволит рассылать заинтересованным лицам необходимые актуальные отчеты. Например, руководитель может каждое утро получать отчет о состоянии исполнительской дисциплины сотрудников в компании.
Форум
Форум в 1С:Документооборот КОРП – инструмент неформальных оперативных коммуникаций пользователей в рамках системы. По сообщениям форума можно ставить задачи пользователям.
Работа с мероприятиями
Еще одной из важных подсистем в 1С:Документооборот КОРП является подсистема управления мероприятиями. Мероприятия могут быть свободными или протокольными. В подсистеме предусмотрен выстроенный бизнес-процесс подготовки мероприятия, согласования повестки дня, приглашения участников, подготовки материалов для проведения мероприятия. В ходе протокольного мероприятия ведется подробный протокол. Подготовленный протокол согласовывается участниками мероприятия, утверждается председателем и направляется на исполнение по пунктам с контролем сроков и результатов.
Рабочий календарь пользователя
У каждого пользователя в системе версии КОРП есть свой рабочий календарь, в котором можно отмечать плановые события и встречи, создавать отсутствия. Он также отображает назначенные мероприятия.
Встроенная почта
Встроенный почтовый клиент по своим возможностям и функциям очень похож на все известные почтовые программы – Outlook, The Bat! и так далее. Кроме того, все электронные письма становятся объектами системы, и их можно обрабатывать процессами, связывать с документами и файлами, контрагентами и мероприятиями. Можно подключить любые почтовые ящики и сервера, как корпоративные, так и общедоступных почтовых служб. Для переписки между пользователями системы можно использовать встроенный почтовый сервер.
Мобильный клиент
Для удаленной оперативной работы вне офиса можно использовать бесплатный мобильный клиент. В нем можно ставить и исполнять задачи, читать почту, смотреть календарь, проверять контрольные задачи и документы.
Обмен данными
Обмен данными позволяет загружать, отправлять и синхронизировать объекты системы с другими прикладными решениями 1С.
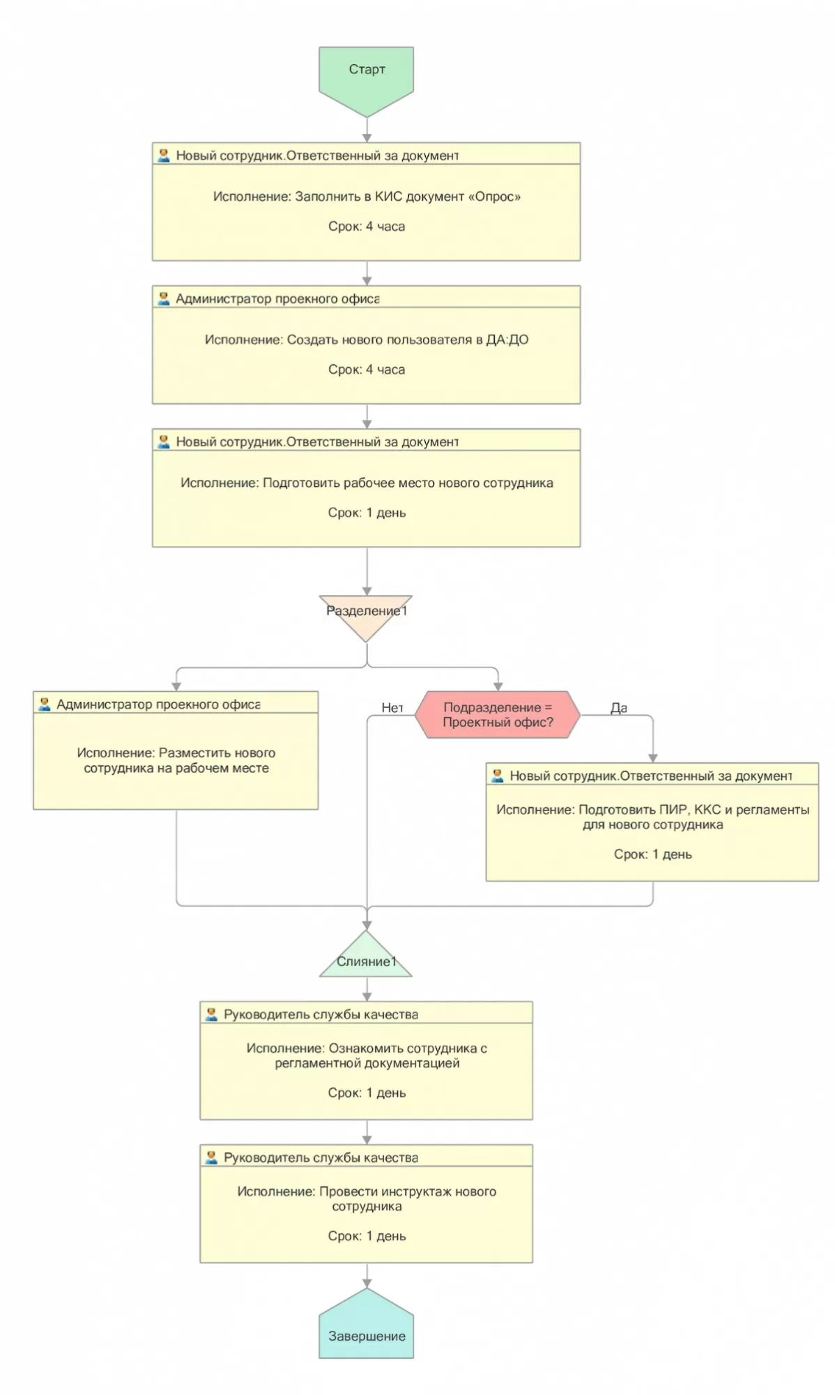
Постановка процессов документооборота. Методологическая основа для внедрения 1С:ДО
Функциональные возможности 1С:Документооборот КОРП позволяют назвать данное решение полноценной ECM-системой, способной удовлетворить потребности крупных и очень крупных бизнес-структур, территориально распределенных холдингов с огромным количеством пользователей. Тем не менее, для компаний небольшого и среднего размера он может быть избыточен.
консультация эксперта
самые свежие новости 1 раз в месяц


































