Лицензионной политикой 1С предусмотрена возможность внесения и сохранения доработок в типовые конфигурации, а соответственно и возможность их обновления.
Доработанная или нетиповая конфигурация 1С – это программный продукт на платформе «1С:Предприятие», входящий в состав или составляющий целиком автоматизированную систему управления предприятия, который претерпел ряд изменений, обусловленных нуждами и спецификой бизнеса в части форм и состава справочников, документов, ролей, модулей и т.д. Поэтому обновление конфигурации 1С с изменениями – совсем не то же самое, что обновление типового решения
Выпуск релизов и обновлений 1С направлен на исправление багов и внесение изменений и дополнений, обусловленных законодательством. Для новых, недавно вышедших на рынок конфигураций, характерен выпуск большого количества обновлений первого типа. Для конфигураций с функционалом, направленным, в основном, на составление регламентной отчетности, например «1С: ЗУП», «1С:Бухгалтерия», выходит больше обновлений второго типа.
Спецификой обновления нетиповых конфигураций является необходимость внесения всех изменений новейшего релиза 1С, при полном сохранении ранее произведенных доработок. Это нетривиальная задача, решение которой не имеет стандартного сценария, а значит, не может быть полностью автоматизировано. По этой причине в методике обновления нетиповых конфигураций превалируют ручные операции, требующие участия специалиста в рамках работы по сопровождению сложных систем 1С.
На этапы реализации обновления нетиповых конфигураций не влияет объем имеющихся доработок. Вкратце их можно описать так:
- Поиск и сопоставление измененных объектов;
- Внесение обновлений из нового релиза;
- Внесение ранее произведенных изменений, «затертых» на предыдущем этапе;
- Проверка совместимости и работы процессов.
Разница будет заключаться во времени реализации: если доработок много, процесс соответственно займет больше времени, потребует сосредоточенности, внимания и ручной проверки.
Обслуживаем типовые и доработанные 1С быстро и по прозрачным ставкам: услуги от 1 600 руб.Рассмотрим для среды 1С обновление нетиповой конфигурации на примере «1С:Управление торговлей» (релиз 2014 года) на следующий доступный релиз.
Это весьма простой пример, но как уже было сказано выше, обновление более сложной конфигурации, конечно же, потребует больших затрат времени и сосредоточенности со стороны специалиста, но будет иметь те же этапы – обновление (на новую типовую конфигурацию), работа со сверкой внесенных и вносимых изменений и т.д. Поэтому, если вы не уверены в своих силах, следует обратиться к специалистам по сопровождению сложных систем 1С.
Перед обновлением конфигурации следует выгрузить информационную базу. Это действие рекомендуется производить перед любыми манипуляциями со всеми базами без исключения, и особенно, с нетиповыми:
Выгрузка информационной базы завершена:
Обратите внимание, если бы конфигурация не была доработана, то есть была типовой, то в окне Конфигурации напротив названия, рядом с желтым кубиком, отображалась бы еще и пиктограмма замочка:
В меню Конфигурации выбираем «Поддержка» и «Обновить конфигурацию». По сути, на этом этапе, действия полностью совпадают с процессом обновления типовой конфигурации:
В зависимости от размера базы и ее доработок, автоматический поиск доступных обновлений может занять какое-то время. Поэтому стоит, несмотря на рекомендации, выбрать вариант «Выбор файла обновления» и самостоятельно, предварительно распаковав архив с обновлениями и сохранив их, указать путь вручную:
самые свежие новости 1 раз в месяц
Окно со справочной информацией, инструкцией и очередностью обновлений:
Окошко выбора нового релиза:
Окошко сравнения конфигураций. Слева в дереве отображается состояние имеющейся конфигурации, справа – информация по новой, типовой версии. Также выделены разделы, претерпевшие изменения. Далее необходимо выяснить, какие разделы были изменены с нашей стороны и претерпели одновременно изменения в новой конфигурации:
Для того чтобы выяснить, какие типовые объекты метаданных были изменены ранее и также будут изменены при установке новой конфигурации поставщика, надо выбрать «Показать только дважды измененные свойства»:
Регулярные обновления в рамках 1С:ИТС ПРОФ бесплатно. Если срочно, возьмем в работу уже сегодня!
Остались только объекты, подходящие под это условие:
Раскрыв дерево метаданных, можно увидеть, какие же конкретно объекты будут изменены. Для получения подробной информации, кликом правой клавиши выбираем измененный объект:
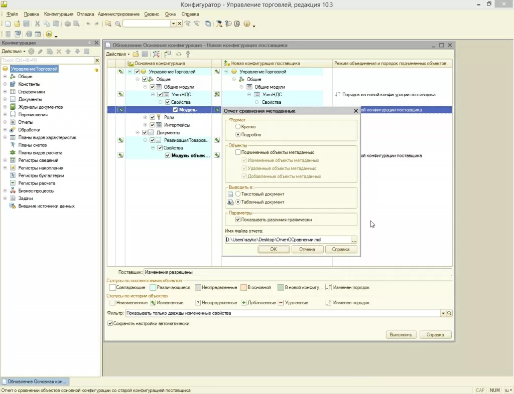
Оценить изменения на уровне кода можно с помощью «Показать различия в модулях», но поскольку их необходимо еще и запомнить, чтобы внести после установки обновлений, создаем два отчета: «Отчет о сравнении объектов основной конфигурации со старой конфигурацией поставщика» (имеющиеся доработки) и «Отчет о сравнении объектов новой конфигурации поставщика со старой конфигурацией поставщика» (обновления).*
*Давайте разберемся в терминологии:
- «Основная конфигурация» – нетиповая конфигурация, которую необходимо обновить;
- «Старая конфигурация поставщика» – типовая конфигурация, из которой устанавливались обновления в последний раз;
- «Новая конфигурация поставщика» – та, на которую обновляем сейчас.
Настраиваем форму отчета и выгружаем его. Список внесенных ранее изменений зафиксирован:
После выгрузки отчетов переходим непосредственно к обновлению и нажимаем «Выполнить». Конфигуратор предлагает правило обновление «Взять из новой конфигурации поставщика» (оно указано в третьем столбце). Это означает, что все доработки будут стерты и заменены типовыми обновленными объектами. Менять это правило на заманчивый «Режим объединения» не стоит, т.к. автоматическое объединение приведет к хаосу. Все же лучше потратить время и внести изменения вручную:
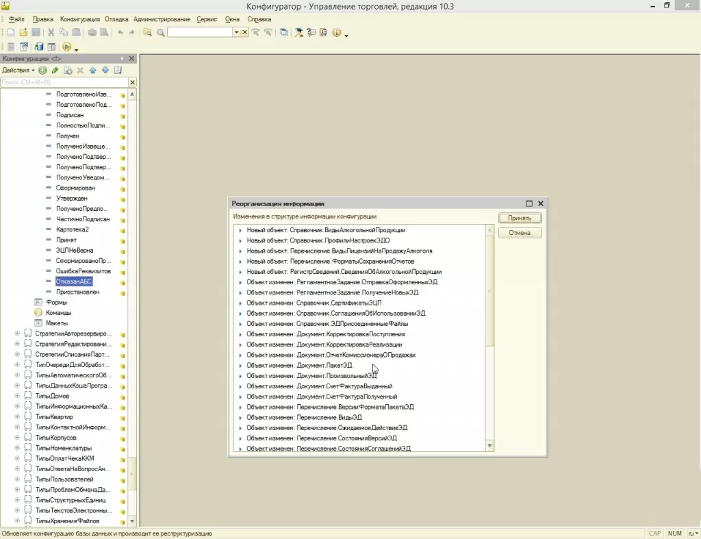
В окне с общей информацией о снятии конфигурации с поддержки, менять ничего не надо. Нажатие «ОК» приведет к объединению объектов. Далее запускаем «Предприятие» и записываем изменения, чтобы точно закончить процесс обновления:
Принимаем список изменений:*
*Если кнопка «Принять» неактивна, следует запустить «Тестирования исправлений»:
Запускаем через F5 отладку и получаем подтверждение легальности обновлений:
Список новшеств в версии:
После того, как получено подтверждение, что процесс накатки обновлений полностью завершен, следует вернуться в конфигуратор, зайти в дважды измененные объекты метаданных и вручную внести зафиксированные изменения на уровне кода, пользуясь выгруженными отчетами. После этого нужно проверить корректность настроек и адекватность процессов работы.
Полный контроль исполнения задач, приоритетное обслуживание. У нас 500+ сертификатов 1СВ заключение напомним, что обновление доработанных конфигураций – процесс, требующий максимальной сосредоточенности и участия специалиста, поэтому стоит обратиться за дополнительными консультациями по 1С в одну из фирм-франчайзи.
консультация эксперта
самые свежие новости 1 раз в месяц


















