Вопрос с правами доступа возникает в связи с необходимостью ограничить права пользователя в 1С (или группы пользователей), что подразумевает под собой запрет на совершение каких-либо действий с определенными объектами, например, их просмотр, запись, редактирование и т.д. Или, наоборот – из-за необходимости дать (расширить) права пользователей в 1С, что в реальности чаще всего следует за сообщением системы о нарушении прав доступа (например, недостаточно прав для просмотра) и обращением пользователя к администраторам с просьбой об этом.
Чтобы внести коррективы в правила доступа и изменить права на просмотр того или иного раздела или на любое другое действие, необходимо зайти в «Настройки пользователей и прав», что можно сделать при включенном пользовательском режиме на вкладке «Администрирование» (при условии, конечно, что имеются права на это).
Видео эксперта
Перейдя по ссылке «Пользователи», можно увидеть, кто из пользователей входит в ту или иную группу доступа.
Как уже упоминалось, в группы доступа входят определенные пользователи, а самим группам соответствует профили групп доступа, которые объединяют роли. По сути роль – это метаданные, разнообразие и количество которых зависит от конфигурации. Как правило, ролей довольно много и в них легко запутаться. Стоит помнить, что одна лишняя назначенная роль может открыть доступ к объектам нежелательным пользователям.
Описание прав пользователей доступно на вкладке «Описание».
Роли просматриваются посредством элемента справочника «Пользователи», попасть в который можно по клику на конкретном пользователе.
Здесь же формируется отчет по правам доступа, где отображается статус доступа к конкретным объектам системы.
Крайняя правая колонка «Ограничения на уровне записей» – это дополнительные условия, ограничивающие действия с объектами базы данных. По сути это запрос, выполняющийся в момент работы и сообщающий, можно или нельзя работать с объектом.
На скриншоте видно, что документ «Ввод начальных остатков» доступен для пользователя, но доступ возможен только к определенным складам.
Таким образом, установить доступ или изменить права в 1С можно добавив пользователя в ту или иную группу в пользовательском режиме.
Саму группу также можно изменить, например, добавив значение в ограничение доступа.
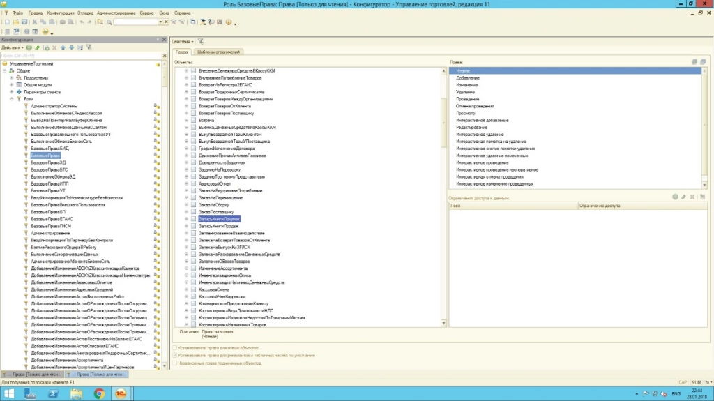
Права администратора позволяют осуществлять управление правами в режиме конфигуратора, где уже заданы типовые роли. Например, роль с много объясняющим названием «Базовые права», как правило, дает возможность осуществить только чтение или только просмотр объекта.
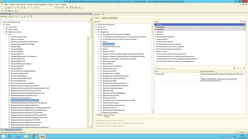
Для управления правами, призванными изменять объекты, предусмотрены специальные роли добавления/изменения данных.
Если известно, на какой объект не хватает прав у пользователя, можно:
- От обратного: посмотреть вкладку «права» у конкретного объекта, при этом вверху мы увидим все роли, доступные в конфигурации, а в нижнем окне – права. Наличие тех или иных прав на объект отмечено «галочкой». Таким же образом задаются права для новых объектов.
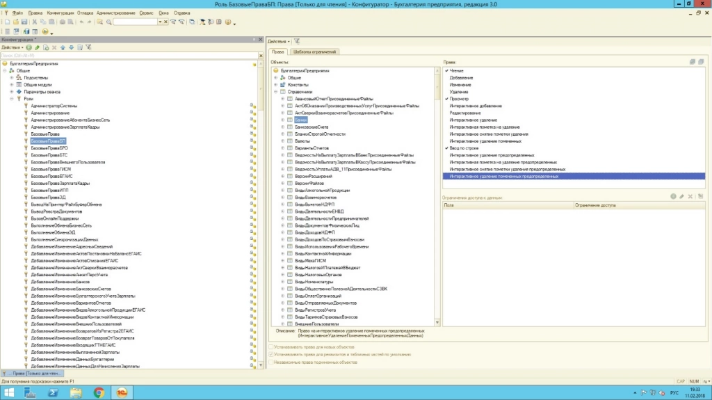
- Открыть роль, назначенную пользователю, и, выбрав в левом окне конкретный объект, в правом окне увидеть список прав, то есть действия, которые пользователь с данной ролью может сделать с этим объектом – чтение, добавление, просмотр т.д.
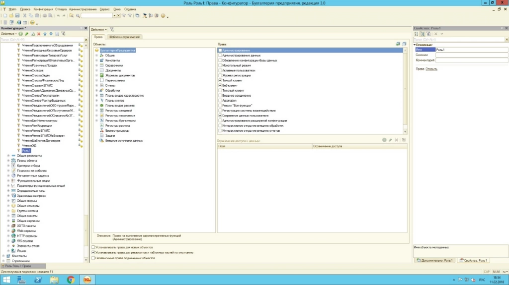
Таким образом, все возможные права в системе предопределены. Чтение, добавление, изменение, просмотр, редактирование и другие права могут быть включены или выключены в любой роли для любого объекта. Назначить права отдельно, не используя при этом роли, невозможно. Для разграничения прав пользователя необходимо назначить соответствующую роль. Удобным инструментом для анализа прав и ролей становится таблица «Все роли», формируемая в конфигураторе.
На скриншоте видно, что роль «Полные права» обладает максимальным объемом прав. И если задачи ограничивать пользователей в правах не стоит вовсе – можно смело назначать эту роль всем пользователям, навсегда избавившись от вопросов пользователей.
На практике же, как правило, в большинстве случаев все-таки необходима «защита от дурака». Подстраховаться от нежелательного изменения данных нужно всем более-менее крупным компаниям. Здесь на помощь приходит встроенные в 1С роли. Разобраться в разнообразии ролей не просто, на это требует много времени. Поэтому создание собственной роли для решения практических задач, зачастую может быть единственным выходом. Рассмотрим этот момент подробнее. Добавить роль можно в дереве метаданных.
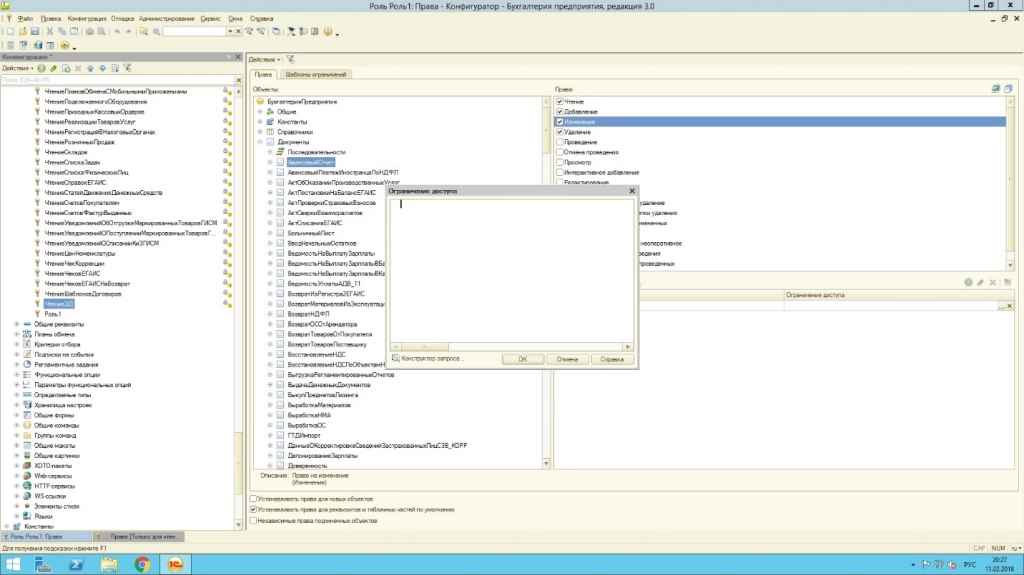
В новой роли разграничить права можно простым выставлением флажков напротив соответствующего права.
Флажки в низу окна говорят о том, что права будут автоматически назначаться для новых объектов метаданных/для реквизитов и табличных частей объекта, для которого назначаются права, а также – будут ли наследоваться права относительно родительского объекта.
Ограничения прав доступа задаются в правом нижнем окне новой роли. Это мощный инструмент, позволяющий ограничить права на уровне записей, т.е. предоставить доступ именно к необходимым данным. Если простое назначение прав может только «прямолинейно» дать или отнять права на действия с объектом, то механизм ограничений позволяет гибко настроить права доступа относительно данных. Например, ограничить чтение и просмотр данных только по одной организации.
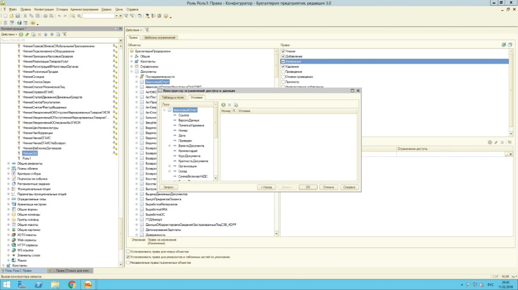
Конструктор ограничений доступа к данным позволяет создать условие, по которому будет ограничен доступ.
Ограничение прав доступа описывается в виде языковых конструкций. Для облегчения их создания предусмотрено использование шаблонов ограничений. Надо заметить, что использование этого механизма напрямую сказывается на производительности, ведь системе, обращаясь к какому-либо объекту, необходимо прочитать и выполнить эти ограничения. Этот процесс отнимает ресурсы компьютера и тормозит работу.
В заключение хотелось бы отметить, что фирма 1С в качестве разработчика позаботилась о наличие широких возможностей для администраторов в части редактирования прав в своих программных решениях. И если на первый взгляд эти инструменты могут показаться сложными и избыточными, то в дальнейшем, особенно при попытке построить эффективную схему доступа в условиях многоуровневой, разветвленной структуры персонала на предприятии или в организации, становится ясно, что функционал программы вполне соответствует реальным потребностям.
консультация эксперта
самые свежие новости 1 раз в месяц



















