Решения на базе «1С:Предприятие 8» становятся более доступными для внедрения на международном рынке: помимо передовых технологических возможностей накопленный опыт находит свое применение в расширенной документации поставляемой вместе с программным продуктом. Так, международное отделение фирмы «1С» опубликовало описание процессной модели флагманского решения «1С:ERP WE» на английском языке.
В соответствии с международной практикой документирования и описания процессов данное описание структурировано по сквозным процессам. Например, «Order-to-Cash» (Управление продажами) или «Source-to-Pay» (Управление закупками) и другим, что делает процесс моделирования и оценки функциональных разрывов при внедрении программного продукта на конкретном предприятии более простым и удобным.
Ранее для пользователей была доступна только функциональная модель решения 1С:ERP, которая позволяла ознакомиться со структурой функциональных возможностей, заложенных в решение, и изучить модель данных.
Но при этом отсутствовала документация, которая бы описывала варианты использования программного продукта. Анализ вариантов применения, как правило, выполнялся тем или иным партнером фирмы «1С» по внедрению и требовал дополнительного времени и затрат.
Следует отметить, что теперь опубликованная вендором модель рабочих процессов основывается на наиболее распространенных сценариях использования программного продукта в рамках формализованных бизнес-процессов предприятий, характерных для международных компаний.
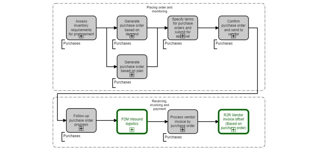
В настоящий момент в документации пока представлены верхнеуровневые схемы (последовательности) базовых рабочих процессов в упрощенной нотации BPMN 2.0 со ссылками на описания типовых бизнес-процессов.
А также для основных процессов описаны базовые сценарии использования в нотации BPMN 2.0 и кратким описанием шагов. Описаны только эталонные сценарии выполнения рабочих процессов, без учета стандартных исключений или особенностей, связанных с отраслевой спецификой выполняемого проекта внедрения.
Данные материалы включены в состав официальной документации к прикладному решению 1С:ERP WE, которая оформлена в виде сквозных End-to-End последовательностей бизнес-процессов и ссылаются на кейсы, оформленные в демобазе 1С:ERP WE.
Таким образом, ознакомление с возможностями применения программного продукта для нерусскоговорящих пользователей решений 1С становится более доступным.
Говоря о практике внедрения решений «1С:Предприятие 8» на международном рынке в рамках проектов с конкретными заказчиками, базовая документация по продукту не является исчерпывающей.
В дополнение к ней в рамках этапов моделирования и проектирования консультантами по внедрению формируются:
- Детальные сценарии использования функциональности прикладного решения, включая варианты применения функциональных опций и вариантов цепочки документооборота с учетом отраслевой специфики;
- Карта функциональных разрывов, которая описывает необходимые настройки и доработки типового решения в соответствии с индивидуальными функциональными требованиями компании-заказчика;
- Структура нормативно-справочной информации в соответствии со сценариями использования и функциональными требованиями;
- Сценарии тестирования (эталонный и набор вероятных отклонений от эталонного сценария);
- Спецификация требований по интеграции со сторонними (внешними) системами в рамках интегрированных сценариев использования;
- Сценарий и спецификация требований загрузки начальных данных;
- Программу обучения пользователей и программу опытно-промышленной эксплуатации;
- Сценарий запуска системы в промышленную эксплуатацию.
Команда специалистов компании WiseAdvice-IT будет рада помочь вам с детальной проработкой проектной документации и выполнением внедрения решений «1С:Предприятие 8» на русском и английском языке с учетом накопленной практики работы с клиентами международного формата.
консультация эксперта
самые свежие новости 1 раз в месяц

