Как уже писали ранее, компания 1С разработала новый интерфейс в редакции платформы 8.5. В технологическом блоге «Заметки из Зазеркалья» разработчики дополнительно рассказали, какие созданы механизмы конвертации и адаптации для простого перехода на новый интерфейс и как будет реализована возможность совместного использования с привычным стилем Такси.
Механизмы конвертации и адаптации под новый интерфейс 1С
Подготовка конфигурации
Разработчики 1С рекомендуют дорабатывать конфигурацию постепенно, не делая отдельную версию и не заводя новое хранилище конфигурации.
Переход на новый интерфейс 1С требует проверить и доработать всевозможные формы и макеты в конфигурации. Для удобства предусмотрен перевод всей конфигурации по разной очередности:
- Отдельно по рабочим местам;
- По наиболее часто используемым формам;
- По категории пользователей.
Реализовано также несколько новых режимов совместимости интерфейса, после установки одного из них у конфигурации и отдельно в редакторе форм станут доступны команды для вызова конвертера.
Конвертация
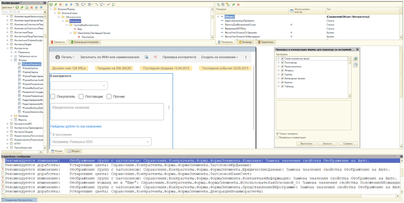
У нового механизма конвертации для простого перехода на Интерфейс 1С 8.5 есть 2 основных режима:
- Только проверка – выявление узких мест и рекомендации по исправлению.
- Проверка и конвертация – выявление проблемы и автоматическое внесение изменений.
Что-то будет меняться в автоматическом режиме, что-то силами разработчика системы.
Также будет возможность конвертировать конфигурацию целиком, или выбирать из дерева группы объектов для конвертации.
Когда нужно конвертировать конфигурацию последовательно по одной форме, к примеру, при переводе на новый интерфейс больших и сложных форм, из редактора формы можно вызывать конвертер для текущей формы.
Опции совместного использования Такси и нового интерфейса
При адаптации форм можно воспользоваться одной из стратегий:
- Если форма для Такси выглядит достаточно приемлемо в новом интерфейсе и не требует больших изменений, разработчик может воспользоваться конвертером для внесения нужных доработок. В таком случае можно использовать форму для обоих интерфейсов;
- Если форма не отвечает эстетическим стандартам нового интерфейса и нуждается в переработке, то рекомендуется использовать ее лишь в интерфейсе Такси. В этом варианте можно создать форму для нового интерфейса с нуля, либо скопировать существующую форму и внести необходимые коррективы.
Платформа будет дополнена переходными режимами совместимости, которые позволят запускать клиента в различных интерфейсах. В конфигураторе также станет возможным создание, редактирование и просмотр форм и макетов для разных версий.
Переход на новый интерфейс должен осуществляться с учетом того, что клиент в одном сеансе может функционировать только в одном режиме: либо в Такси, либо в новом интерфейсе. При активации переходного режима в конфигураторе можно будет задать, в каком именно режиме произойдет запуск клиента. У пользователей возможности выбора не предусмотрено.
Настройка поведения приложения по умолчанию в переходном режиме интерфейса
Существует несколько способов задать поведение приложения:
- Указать предпочтительный вариант интерфейса в параметрах запуска.
- В конфигураторе, выбрав режим в диалоговом окне запуска.
- Путем изменения параметры модификации НастройкиКлиентскогоПриложения.
Дополнительные формы
В блоге «Заметки из Зазеркалья» упомянуто о Механизме дополнительных форм, позволяющем использовать одну и ту же форму как для Такси, так и для нового интерфейса. Также имеется возможность создать две разные формы для обоих вариантов. В этом случае при открытии формы автоматически будет определяться подходящий интерфейс в зависимости от текущего режима, при условии, что у формы установлено свойство «Использование в режиме совместимости интерфейса».
Работа с формами и макетами
С введением переходного режима совместимости появится возможность выбора нужного интерфейса для создания, редактирования и просмотра форм и макетов. Каждую форму или макет также можно будет просматривать в темной теме.
С выходом версии платформы 1C 8.5.1 будет доступна функция указания, для какого именно интерфейса создается форма, что будет влиять на ее стандартное заполнение.
Применение описанных механизмов должно помочь сделать переход на новый интерфейс максимально безболезненным как для пользователей, так и для разработчиков.
Остались вопросы? Обращайтесь к специалистам WiseAdvice-IT, мы на связи.
Следите за ключевыми новинками 1С в нашем Telegram-канале. Смотрите видео для пользователей и специалистов 1С в YouTube и RUTUBE.
консультация эксперта
самые свежие новости 1 раз в месяц




