Фирма 1С постоянно дорабатывает и расширяет функционал платформы. В грядущей версии 8.3.26 планируется добавить новые возможности по работе с расширениями. Они коснутся поддержки журналов документов и объектов конфигурации в части механизма XDTO для более гибких настроек взаимодействия с внешними системами.
Журналы документов в версии 8.3.26 платформы 1С
В обновленной версии платформы 1С появится возможность еще больше вносить изменений в расширения. Так, в планируемой версии 8.3.26 позволят создавать свои собственные объекты класса «Журналы документов». В свойстве «Регистрируемые документы» новых созданных журналов можно будет добавить как документы из этого расширения, так и документы из основной базы.
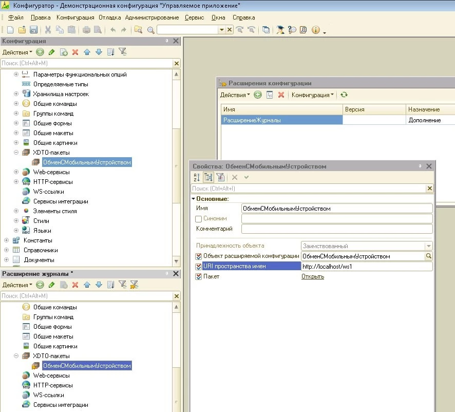
Поддержка XDTO-пакетов в версии 8.3.26 платформы 1С
Также в этой версии платформы будет реализована поддержка XDTO-пакетов. В расширения появится возможность вносить изменения состава этих пакетов.
Если несколько расширений изменяют свойства XDTO-пакетов, то значения будут браться из последнего в списке расширения.
Данное обновление позволит более быстро и проще вносить изменения в платформу 1С в части взаимодействия с различными внешними источниками данных, например, с web-сервисами. Это позволит пользователям более гибко настраивать программный продукт 1С под себя.
По всем вопросам обращайтесь к специалистам WiseAdvice-IT! Подписывайтесь также на наш новостной TG-канал!
консультация эксперта
самые свежие новости 1 раз в месяц

